功能介绍
Somnia礼物设计理念
Somnia礼物设计理念
Somnia的礼物功能,延用于YY语音PC端Yo模板的风格,独特风格的礼物荣誉墙点亮展示效果。
Yo语音资料卡

以Yo资料卡为基础构思社区个人主页预想样式

功能演示
Somnia社区个人主页成品演示图
社区个人主页荣誉成就墙效果
礼物墙未点亮效果

礼物墙点亮效果

送礼位置&功能窗口演示
送礼演示
送礼位置演示

送礼功能窗口演示

送礼功能作用&特性
作用&特性
.png)
- 送礼功能作用:
- 激励优质创作者
- 享受特殊待遇
- 建立感情链接
- 促进社区活跃
- 推动内容更新
- 增强站内互动
- 享受定制服务
2. 送礼功能特性:
- 支持自定义礼物数量
- 显示当前积分余额
- 支持选取任意礼物
- 支持DIY礼物图片样式&昵称
配置教程
管理后台>外观>主题设置>社区配置>社区互动礼物设置

先添加互动礼物,输入礼物的名称、图标和价格

礼物弹幕插件
礼物弹幕插件功能介绍
应用户需求,定制了一款礼物弹幕插件
- 增添互动交流氛围,打造独特体验
- 扩大宣传效果,吸引更多关注
- 优化网站活力,营造热闹场景
- 展示用户热情,巩固用户忠诚度
- 激发打赏欲望,提高参与度
- 增强用户存在感,满足消费者虚荣心
礼物弹幕功能展示
礼物弹幕静态展示(动态效果可看https://yy.mba)

礼物弹幕插件下载&部署
礼物弹幕插件下载
因插件为用户专属定制,且为免授权版本具有可复制性,所以为付费产品,介意请勿使用,下载后任意nvpress-Somnia主题的站点均可使用
礼物弹幕插件部署
- 上传插件文件
宝塔>文件根目录>plugins>长传插件文件>解压文件

- 启用插件
管理后台>套件中心>已安装>插件>启用(礼物弹幕)>立即重启主题



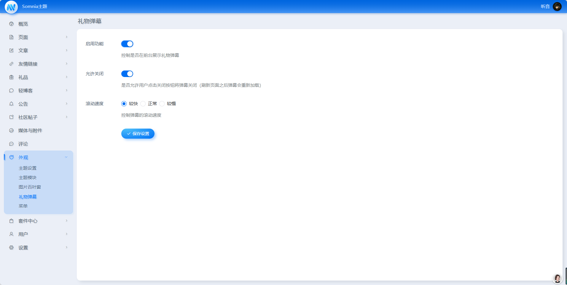
礼物弹幕插件配置教程
安装重启后>管理后台>外观>礼物弹幕>启用
